Automations & AI
My interest in automations and AI began because I’m a parent. What parent wouldn’t want to simplify and streamline their busy lives so they can be more present with their children?
What began as an interest in creating useful personal shortcuts in life has grown into a passion. I’ve studied platforms like Make, Zapier, and iOS Shortcuts and taken the online courses they provide. I’ve educated myself on the history of AI, as well as its present use cases.
Now, tasks like making calls to OpenAI’s API or setting up a webhook feel like second nature. Combining these automation platforms with databases on Airtable, Notion, or Google Sheets has allowed me to simplify even the most difficult tasks. Below, you’ll find examples of some of the automations I’ve created.
Automations
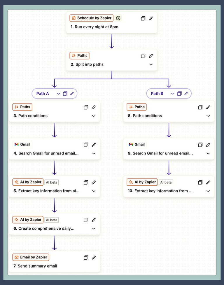
Kiddos Daily Summary Email
Like many, I have several email accounts. I receive emails about my children multiple accounts from their school, coaches, parents, or anything else they’re involved in, and I don’t want to let any of them slip through the cracks. Plus, it can take me a few minutes to read through them all.
Insert an automation and a lending hand from AI, and now I get a summary of the emails containing the important information found within each of them every night at 8:00pm. This saves me time and keeps me well-informed.
The Process:
Routinely triggered automatically at 8:00pm every night.
Searches two of my email accounts for my children’s names and keywords like school, teacher, parents, and the name of their school.
Extracts key data like the sender’s name and email address, subject, dates, times, events, and anything else significant.
Formats this data into one organized summary email and sends it to an email account I check frequently.
Process Run Difficulty Score
I created this app that uses a weighted algorithm and determines how difficult a specific “run” is going be to process and manufacture on a scale of 1-10. This rating system was created under my own initiative. So, I will leave some details out to protect my current employer. Each run consists of different product models with varying sizes and lengths. Each of these factors(model type, size, length) affect the run difficulty


